网页编辑器的技术细节
LuckPerms 的网页编辑器是运行在浏览器中的特殊应用,允许服务器管理员通过网页界面编辑权限。
面向用户的文档可以访问网页编辑器。本章节讲述的大部分为技术性信息。
与服务器连接
网页编辑器是由中心托管的(在 luckperms.net 上),但也需要能够与用户服务器上的 LuckPerms 插件进行通信。
网页编辑器本身无状态,但它会使用两个特殊服务与服务器交换信息。
插件(在 Minecraft 服务器上运行的)和网页编辑器(在浏览器中运行的)都需要与“中间人”服务器交流,并使用它们与对方交换数据/指令。
WebSocket 协议
服务器和网页编辑器都会连接至由 bytesocks 服务(见上)提供的 WebSocket。它们会在这个频道内交换安全(秘密签署的)信息。
更多安全有关的信息可以在添加该功能的合并请求上查看。
通信(包)格式
通信包以 JSON 格式编写。
{
"msg": "string",
"signature": "string",
}外部通信“frame”会显示上述两部分的内容。
msg部分包含了 JSON 格式纯文本编码的包(未经加密)signature部分包含了来自通信的 SHA256withRSA 签名信息,且为 base64 加密。
连接
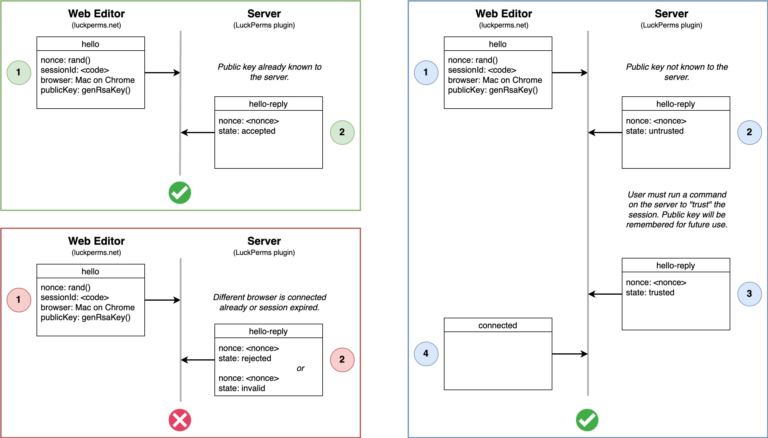
在内部会话创建(通过玩家在当前服务器输入命令 /lp editor)时,插件将会为此次会话产生一个新的 bytesocks 频道并立即加入。bytesocks 频道的 ID 与插件公钥包含在初始 bytebin 的数据负载中。玩家在打开网页编辑器链接时,bytebin 负载会以末尾的一段参数表示。
网页编辑器只接受频道中经过插件/服务器公钥签名的信息。
连接流程会在网页编辑器发送 hello 消息至频道(服务器应当已连接且“监听”频道)
hello 信息包含:
- nonce - 简短的随机字符串,用于验证会话
- sessionId - 网页编辑器打开的 bytebin ID
- browser - 使用的操作系统/浏览器简单描述
- publicKey - 编辑器公钥。用于确保从编辑器接收的后续信息未被篡改。
在连接流程中,Minecraft 服务器(LuckPerms 插件)会确保:
- 前一次会话中编辑器公钥可知
- 玩家已经通过命令信任编辑器。该过程使用 nonce 来确保他们在 >1 次的连接中信任的设备相对应。
服务器会返回一个 hello-reply 消息来告知编辑器下一步操作。

在连接建立后,服务器只会接收以编辑器密钥签名的信息。
Ping
网页编辑器会间断发送 ping 消息,如果服务器还在监听,则会发回一个 pong 消息。
这个行为有两个目的:
- 保持 WebSocket 频道活跃。一些中间 Web 代理会强制要求 keepalive,若消息一段时间内没有发送,则 socket 连接会被视作超时。
- 使得网页编辑器能够知晓服务器是否仍在监听,这样就可以使用 socket 来发送更新。

服务器也会使用 pong 消息来告知它已从 socket 断开连接。这样做的原因如下:
- Minecraft 服务器已关闭
- 创建会话的用户已离开服务器
- 连接超时
- 未知错误
请求修改
在用户按下编辑器“应用(保存)”,这部分流程就会被触发。
网页编辑器会将变动上传至 bytebin 并收集负载 ID。它之后就会通过 socket 将 ID 传回服务器。
服务器会应用改动,然后上传 bytebin 中的刷新状态,并通过 socket 将负载 ID 传回。

SnowCutieOwO